文章来源 Supplier

英飞凌高性能 BMS 解决方案助力汽车电动化

随着电动汽车越来越被大众接受,车辆电气化、智能化程度越来越高,如何提高电动汽车的续航里程,同时保障车辆安全可靠持久运行是当前最主要的技术难题之一。而先进的电池管理系统 (BMS) 有助于克服电动汽车广泛普及的关键障碍:续航里程、安全问题、可靠性和成本。

电池管理系统的核心任务是确保电池所荷载的能量得到高效安全利用,其中关键部分是充放电的管理、电芯的电压温度参数监测、电池的保护以及信息安全的保护。为此,英飞凌推出了模拟前端 TLE901x 产品系列,包括 9ch/12ch/16ch/18ch 产品,可满足 12v/24v/48v/400v/800v 不同电压平台系统应用。TLE901x 系列产品可以实时精准地监测单体电压、温度等状态,实现 SOC,SOH 准确估算,从而延长电池寿命,增加电池安全性。其优异的表现不仅体现在提升产品性能,更能帮助缩短产品开发周期和节约成本。

英飞凌 SPT 技术提升产品鲁棒性和良率,助力汽车安全

涉及生命财产安全,汽车的安全性可靠性永远是用户最关心的指标之一。英飞凌的 TLE9018DQK 采用 120v/130nm 工艺,具备优异的鲁棒性,在外部无任何保护器件的条件下,可经受住 EMC,热插拔及浪涌等干扰冲击。在保证系统安全可靠的前提下,可实现外部电路的最简化。

TLE9018DQK 沿用了英飞凌特有的 SPT (smart power technology) 技术,该技术有超过十年的迭代经验,累计生产销售 5.5 亿颗器件,使产品具有极低的不良率。根据最新数据统计,不良率仅 0.04ppm。即每生产 2500万颗芯片,仅存在一颗失效。按照每辆汽车使用 8 颗 TLE9018,每生产 300 万辆车,仅一辆失效。

图1 DfS Guarantee Ultra Quality
图1 DfS Guarantee Ultra Quality

独立专用 ADC 消除转换延迟误差,助力汽车系统稳定

电动汽车智能化、电气化水平的提高,带来了系统复杂度的指数性增加,如何确保系统稳定的运行,精准的诊断,一直是需要克服的课题。

英飞凌 TLE9012DQU 集成了 20 颗独立专用 ADC,18 颗 16bit delta-sigma ADC,1 颗11bit SAR ADC。19 颗 16bit delta-sigma ADC 中,18 颗独立地对应 18 路电压检测通道,1 颗用做总压及 8 路 NTC 测量。11bit SAR ADC 作为功能安全冗余 ADC。

由于采用 18 颗独立 ADC,TLE9018DQK 可实现 18 通道间 0 同步误差采样,8 种 filter 模式可供选择,filter time 从 70us 到 9.36ms,可应对外部复杂噪声环境以保证精度。器件采用了两颗独立高精度参考源,其中单体电压检测通道对应参考源 A,总压、NTC 测量以及冗余 SAR ADC 对应参考源 B。由于彼此间采用了独立的采样回路和参考源,18 路电压累加和可以与总压采集做精度校验,18 路单体电压同时也可以和冗余 ADC 采样结果做精度校验。

以上灵活冗余的配置,可保证系统的安全性,在发生某种失效时,可以迅速精确诊断。

TLE9018DQK 具有极高精度和极快的采样速率,最快 70us 可完成 18 通道电压采集任务。辅助 ADC 一方面可与主 ADC 进行精度校验,保证芯片可靠性,另一方面提供硬件二次过欠压保护。

 

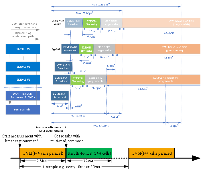
以 8 个节点,96 串电芯为例。Filter time 选择 4.68ms,UART 通信速率选择 2M。从主控转换命令发出,到芯片采样任务完成,最后将 8 个节点 144 串电芯电压数据全部读回,仅用时 8.2ms。能很好的满足系统节点较多,数据刷新间隔短的应用需求。另外,节点 1 与节点 8 间的同步误差仅 7us,这对实现 SOC 精确估算至关重要。

图2 Dedicated ADCs Synchronizing Cells Measurement
图2 Dedicated ADCs Synchronizing Cells Measurement

应力传感器确保全生命周期精度一致性,助力汽车持久耐用

汽车作为低频消费耐用品,动则 10 数年或者 30 万公里的生命周期,对器件的耐久性有非常高的要求。

TLE9018DQK 通过了 AEC Q100 认证,AEC Q100 对产品全生命周期精度一致性有非常严苛的要求,为了保证 15 年生命周期精度的一致性,TLE9018DQK 内部放置了四颗应力传感器,以消除由于老化温湿度带来的转换误差。为了验证该设计有效性,实验挑选 3 个不同批次 77 个样本,分别对在经过 260℃/240s 回流焊,1000 次/ 2000 次冷热冲击循环后器件做了精度测试,结果显示,在同输入条件下,不同器件之间最大转换差异小于 1mv。证明 TLE9018DQK 具有很好的一致性。

图3 Device Variation Remains Stable Over Lifetime
图3 Device Variation Remains Stable Over Lifetime

独立 ADC 与数字滤波 保证器件转换精度与稳定性

TLE9018DQK 测量结果具有极好的稳定性。在外部输入稳定的条件下,同样挑选 3 个不同批次 77 个样本,在输入电压稳定时,同一通道 1000 次连续测量结果之间最大差异在 153uv 以内,即 2 个 lsb。可见器件不会因为内部噪声干扰造成测量结果的前后跳变。

图4 A high intrinsic ADC repeatability fits perfectly to the BMS application
图4 A high intrinsic ADC repeatability fits perfectly to the BMS application

电流源 NTC 测量简化外部电路

芯片具有 8 路 NTC 检测通道,由于内部采用自带上拉电流源及多档位匹配测量方式,消除了由上拉电压源漂移及上拉电阻带来的测量误差,可精确检测 400Ω 至 400k RT 范围阻值。

图5 Internal Current Source For NTC Detection
图5 Internal Current Source For NTC Detection

英飞凌致力于克服复杂系统设计挑战,紧跟产品市场需求,并为此提供了品类丰富且性能先进的 BMS 解决方案,助力汽车制造商打造更安全、更可靠的驾驶体验。凭借英飞凌在 BMS 解决方案领域的持续创新和所具备的系统专业知识,助力推动电动汽车在全球范围内的普及。

 

欲了解更多技术细节和英飞凌相关产品信息,您可以点击下方「联系我们」,提交您的需求,骏龙科技公司愿意为您提供更详细的技术解答。

更多信息: