省配線,低延遲50Mbps通信-ADI新串行總線A2B
利用"A2B"簡化通信、降低成本
本文介紹了美國模擬器件公司發布的新收發器"A2B"。
A2B是"Automotive Audio Bus"的簡稱,顧名思義,這是一種以輕量化(低油耗化)、低成本化為目的而開發的新技術。。 除美國福特汽車外,日美歐的多家廠商也計劃將其應用於量產車,希望在不久的將來成為汽車音響業界的標準通信總線。
本文將介紹"A2B"具有的3大特點,以及在電子產品和產業設備方面的預期優勢。
- 50Mbps通信,以50μsec的低延遲傳輸I2C/I2S信號
- 利用便宜的UTP,可實現最高40米的數據通信
- 簡單的設計系統。
50Mbps通信,以50μsec的低延遲傳輸I2C/I2S信號
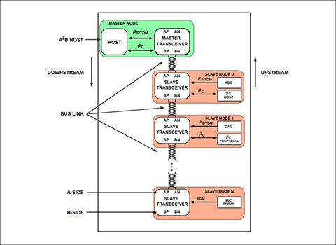
A2B的一個重要特性是,它使用簡單的電纜實現了50Mbps的數據速率,並且由於不需要從屬端的軟件堆棧介入,因此即使以菊花鏈方式連接,節點之間的延遲也僅為50μsec。
在各種現有通信標準中,I2C的位置如下圖所示,但A2B擴展了I2C的可用性,並作為以太網的補充。
使用便宜的UTP纜線,可實現高達40米的數據通信
A2B 功能框圖
通信所需的電纜只有一對未屏蔽的雙絞線(UTP)。 由於不需要特別的電纜,因此可望減少底板間的佈線,簡化系統,降低成本。
節點間最大通信距離為15m,通過連接節點,系統最大可以進行40m的通信。 設備分為主設備和從設備,最多可連接10個通道。
不同A2B型號的功能對比
| A2B 型號 |
母板 |
從屬 | 終端專用從站AD2426 |
低成本母板 | 專用於終端的低成本從設備 AD2420 |
|---|---|---|---|---|---|
| TRX功能塊 | A + B | A + B | A | B | A |
| 支持I2S/TDM | Yes | No | Yes | Yes | No |
| PDM麥克風輸入計數 | 4 | 4 | 4 | 4 | 2 |
最大從屬連接數 | 10 | - | - | 2 | - |
節點間最大電纜長度 | 15m | 15m | 15m | 5m | 5m |
简化的设计系统
A2B不需要各節點的軟件堆棧和存儲內存,也不會給連接的處理器帶來處理負擔,因此可以在最大限度地簡化設計的同時,擴展I2C、I2S的通信。
物理層是抗干擾性強的LVDS(低振幅差動信號),除了信號之外,還可以供給時鐘和+5V/300mA的直流電壓,因此可以進行傳感器和麥克風的總線供電。
您還可以使用SigmaStudio®圖形軟件工具直觀地處理設備設置。
A2B簡化了系統
簡單擴展I2C和I2S
提供性能和EMC評估電路板
ADI提供了多個評估電路板。
A2B評價底板基本有以下4種。
| Order Number | EVAL-AD2428WD1BZ | EVAL-AD2428WB1BZ | EVAL-AD2428WC1BZ | EVAL-AD2428WG1BZ |
| Master/Slave | Master | Slave only | Slave only | Slave only |
|---|---|---|---|---|
| Power supply | Local powered | PPS: Phantom Powered Slave | PPS: Phantom Powered Slave | LPS: Phantom Powered Slave |
| Audio in/out | 3.5mm mini jack and Optical-SPDIF | 3.5mm mini jack | None | 3.5mm mini jack |
| PDM mic | 2-ch | 2-ch | 4-ch | None |
| Board image | ![]() | ![]() | ![]() | ![]() |
A2B主設備"AD2428"的主要功能
A2B 總線功能
- 行拓撲
- 單個主設備,多個從設備
- 節點之間最長15米,纜線長度最長40米
- 遠程通信
- 同步數據
- 多頻道I2S/TDM-I2S/TDM
- 時鐘同步,所有節點上的相位對齊
- 低延遲從屬間通信
- 控制和狀態信息I2C-I2C
- 遠距離GPIO
- 總線電源或本地電源從節點
- 可使用SigmaStudio®圖形軟件工具進行配置
A2B收發器功能
- 可配置為A2B總線主設備(支持最多10個從設備)或從設備
- I2C接口
- 8位~32位多通道I2S/TDM接口
- 可編程I2S/TDM數據速率
- 最多32個上行通道和32個下行通道
- PDM界面
- 4個高動態範圍麥克風輸入
- 可編程採樣率
- 執行24位PCM解調
- 支持使用最多4個PDM麥克風在節點上接收I2S數據
- 每個收發機唯一的ID寄存器
- 交叉或直電纜支持
- 優化EMC性能的可編程設置
應用示例
- 會議系統
- 呼叫中心
- 大型裝置
更多資訊:




